Практика
Ну и наконец-то обратимся к настройке. Вива ля практис!
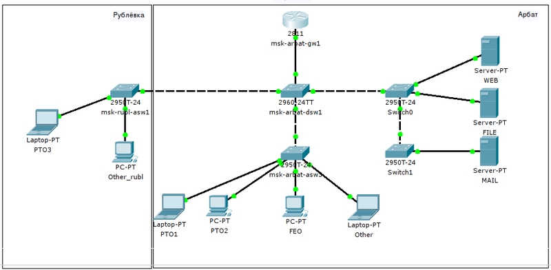
Будет у нас такая сеть:

Вспомним, как мы её планировали:
Советуем на дополнительной вкладке отрыть их, потому что мы будем обращаться туда периодически.
Мы могли бы сейчас броситься сразу настраивать всё по порядку: полностью одно устройство, потом другое. Но так не будет, пожалуй, понимания значения процессов.
Last updated